IDE 설치 가이드
요구사항
시스템 요구사항은 아래와 같다.
서버
항목 | 설명 |
|---|---|
운영체제 (OS) | Windows, Unix, Linux, MacOS |
JVM | Java 17 |
WAS | Java 17을 지원하는 WAS는 기본적으로 지원 |
Database | Oracle 12c/19c, SQL Server 2012, Mysql 5.7+, Mariadb 10.0+, Tibero 6.0 |
개발환경 (Spring Tool Suite 4.19)
항목 | 설명 |
|---|---|
운영체제 (OS) | Windows, Linux, MacOS |
JRE | Java 17 (32bit, 64bit) |
CPU | 2GHz 이상, dual/quad core processor |
메모리 | 1GB, (Recommend 2GB) |
디스크 공간 | 2.1GB 이상 |
라이선스
v2.2 버전이후 캐모마일은 라이선스를 필요로 한다.
라이선스를 발급받아 아래와 같이 라이선스를 적용하여 사용한다.
적용 대상
캐모마일 프레임워크를 사용하는 경우 라이선스가 필요하며, 대표적으로 아래와 같다.
사용자 어플리케이션
어드민 어플리케이션 (웹, 배치)
모바일 앱스토어 서버
라이선스 종류
라이선스 종류는 아래와 같다.
분류 | 설명 | 캐모마일 |
|---|---|---|
정식 라이선스 | 정식 라이선스 체결 후 배포되는 라이선스. | ✔ 운영 서버에 적용 |
개발 라이선스 | 개발 시 사용하기 위한 라이선스이며, 특정 기간동안 발급 된다. | ✔ 2개월 (로컬 및 개발 서버에 적용) |
체험 라이선스 |
| ✔ 2주 (기간이 만료되는 경우 동작하지 않음) |
적용 방법
캐모마일 라이선스는 해당 어플리케이션의 클래스패스 내 발급 된 chamomile.license 파일을 로드하여 라이선스의 유효성을 검증한다.
로컬 개발환경
어플리케이션
어플리케이션의 클래스패스(즉,
src/main/resources)에 라이선스 파일을 위치시킨다.
어드민
개발도구에서 어드민을 실행하는 경우에도 라이선스 파일이 필요하다.
개발도구의 상단 메뉴 중 Window를 선택하고 Chamomile > Administrator를 선택하여 라이선스 파일의 위치를 정의한다.

서버 개발환경
어플리케이션
maven profile을 이용하여 개발서버 혹은 운영서버에 라이선스 파일을 별도로 적용시킨다.
어드민
배포 된 어드민[모바일 앱스토어] 서버의 WAS의 클래스패스에 라이선스 파일을 위치시킨다.
e.g. [tomcat 설치경로]/webapps/어드민[모바일 앱스토어]/WEB-INF/classes
로드 우선 순위
에러 및 경고
개발 도구(Eclipse)
개발환경은 응용 S/W를 개발하기 위한 개발도구 이다.
개발도구는 개발에 필요한 도구들을 포함하고 있으며, 구성요소는 아래와 같다.
개발도구
테스트도구
빌드도구
형상관리도구
Etc.
개발도구에서 제공하는 주요 기능은 아래와 같다.
Create Chamomile Project(Maven Project - Archetype)
Generate Code [web, batch] – template based
Debugging
Testing
Start/Stop Admin
Build
Etc.
설치 (Windows)
인터넷에서 별도로 다운로드하여 구성하지 않아도 바로 개발에 착수 할 수 있도록 개발환경을 제공한다.
구성요소들은 아래와 같다.
전체 용량 : 약 2.12GB
Spring Tool Suite 4.19
Lombok v1.18.28
jdk : amazon jdk 17
maven : 이클립스 내장 maven을 사용하며 settings.xml파일만 제공
maven repository : 라이브러리들을 바로 사용할 수 있도록 maven repository를 제공
server : tomcat 8.5
workspace : 이클립스의 설정을 최적화한 기본 workspace제공(workspace변경시 설정 초기화)
DB : mariadb-10.5.8-winx64 버전 및 설치가이드 제공
설치 방법
배포되는 zip파일의 압축을 해제 한다.
압축 해제 경로는 C:아래로 올 수 있도록한다.(기본설정이 C:로 설정되어있다.)

[그림] 개발환경 위치
폴더 설명

[그림] 개발환경 폴더구조
chamomile-batch-3.0.0 | 배치프레임워크 |
Database | MariaDB설치 파일 및 가이드 |
sts-4.19.0.RELEASE | 자체 제공하는 플러그인이 설치된 이클립스폴더 |
Java | JDK 폴더 |
maven | settings.xml 제공 |
repository | maven repository목록 |
server | tomcat 폴더 |
workspace | 이클립스 기본 worksapce |
경로 변경
C드라이브 외에 별도의 위치에 개발환경을 구성하고 싶다면 아래의 항목들을 수정한다.
아래 예시는 D드라이브로 개발환경을 변경하는 방법을 가이드한다.
maven폴더의
settings.xml아래 경로를 D드라이브로 변경한다.
eclipse폴더의
eclipse.ini아래 경로를 D드라이브로 변경한다.
eclipse바로가기를 실행하여 settings 파일 위치를 변경한다.
Window -\> Preferences -\> Maven -\> User Settings 에서 User Settins항목의 XML파일경로를 D:\Chamomile\maven\settings.xml 으로 변경한다.
[그림] Maven Settings.xml파일 위치 변경
macOS
환경 설정
메인화면

[그림] 메인화면
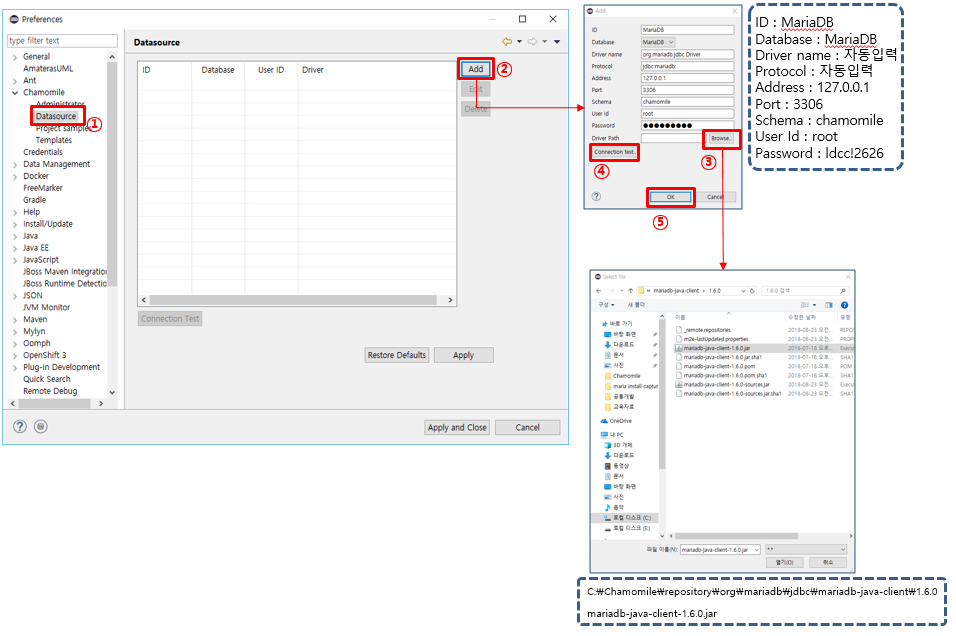
datasource설정

[그림] 환경설정(데이터베이스 설정)